Showing:

Annotations
Attributes
Diagrams
Instances
Properties
Used by
Element blockquote
Annotations
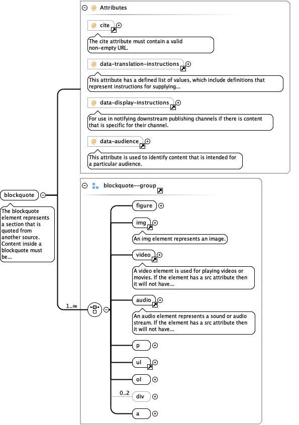
The blockquote element represents a section that is quoted from another source. Content inside a blockquote must be quoted from another source, whose address, if it has one, may be cited in the cite attribute.
Diagram
Diagram attributes_xsd_Attribute_cite.tmp#NO_NAMESPACE_cite attributes_xsd_Attribute_data-translation-instructions.tmp#data-translation-instructions attributes_xsd_Attribute_data-display-instructions.tmp#data-display-instructions attributes_xsd_Attribute_data-audience.tmp#data-audience blockquote_xsd_Element_Group_blockquote--group.tmp#blockquote--group_figure media_xsd_Element_img.tmp#img media_xsd_Element_video.tmp#video media_xsd_Element_audio.tmp#audio blockquote_xsd_Element_Group_blockquote--group.tmp#blockquote--group_p lists_xsd_Element_ul.tmp#ul blockquote_xsd_Element_Group_blockquote--group.tmp#blockquote--group_ol blockquote_xsd_Element_Group_blockquote--group.tmp#blockquote--group_div blockquote_xsd_Element_Group_blockquote--group.tmp#blockquote--group_a blockquote_xsd_Element_Group_blockquote--group.tmp#blockquote--group
Properties
content complex
Used by
Children a, audio, div, figure, img, ol, p, ul, video
Instance
<blockquote cite="" data-audience="" data-display-instructions="" data-translation-instructions="">
  <figure class="" data-audience="" data-deprecate-style="" data-display-instructions="" id="">{1,1}</figure>
  <img alt="" class="" data-audience="" data-deprecate-style="" data-deprecate-web-url="" data-display-instructions="" data-scale="" id="" itemprop="" itemscope="" itemtype="" src="">{1,1}</img>
  <video data-account-id="" data-audience="" data-display-instructions="" data-player-id="" data-player-key="" data-time-end="" data-time-start="" id="" src="">{1,1}</video>
  <audio data-audience="" data-display-instructions="" id="" src="">{1,1}</audio>
  <p class="" data-aid="" data-audience="" data-deprecate-style="" data-display-instructions="" data-translation-instructions="" id="" itemprop="" itemscope="" itemtype="">{1,1}</p>
  <ul class="" data-audience="" data-display-instructions="">{1,1}</ul>
  <ol class="" data-audience="" data-display-instructions="" start="">{1,1}</ol>
  <div class="">{0,2}</div>
  <a class="" href="">{1,1}</a>
</blockquote>
Attributes
QName Type Use Annotation
cite xs:string optional
The cite attribute must contain a valid non-empty URL.
data-audience restriction of xs:string optional
This attribute is used to identify content that is intended for a particular audience.
data-display-instructions restriction of xs:string optional
For use in notifying downstream publishing channels if there is content that is specific for their channel.
data-translation-instructions restriction of xs:string optional
This attribute has a defined list of values, which include definitions that represent instructions for supplying content to translation services. This attribute should only be used if some sort of pre-processing is necessary to support translation of the content.