Showing:

Attributes
Diagrams
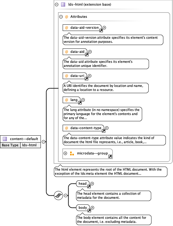
Complex Type content--default
Diagram
Diagram attributes_xsd_Attribute_data-aid-version.tmp#data-aid-version attributes_xsd_Attribute_data-aid.tmp#data-aid attributes_xsd_Attribute_data-uri.tmp#data-uri attributes_xsd_Attribute_lang.tmp#lang attributes_xsd_Attribute_data-content-type.tmp#data-content-type attributes_xsd_Attribute_Group_microdata--group.tmp#microdata--group html5_xsd_Complex_Type_lds-html.tmp#lds-html head_xsd_Element_head.tmp#head html5_xsd_Element_body.tmp#body
Children body, head
Attributes
QName Type Use Inheritable Annotation
data-aid xs:string required
The data-aid attribute specifies its element's annotation unique identifier.
data-aid-version xs:string required
The data-aid-version attribute specifies its element's content version for annotation purposes.
data-content-type restriction of xs:string required true
The data-content-type attribute value indicates the kind of document the html file represents, i.e., article, book, chapter, etc.
data-uri restriction of xs:string required
A URI identifies the document by location and name, defining a location to a resource.
itemprop xs:string optional
"property-name" — adds a property to a microdata item. The name of the property can be a word or URL, and the value is the ‘content’ of the element with this attribute.
itemscope restriction of xs:string optional
Defines a group of name-value pair(s), called an item
itemtype xs:anyURI optional
defines the item’s type when used on the same element as itemscope. The itemtype value is a URL that acts as an identifying vocabulary name.
lang restriction of xs:string required
The lang attribute (in no namespace) specifies the primary language for the element's contents and for any of the element's attributes that contain text. Its value must be a valid BCP 47 language tag.