Showing:

Annotations
Attributes
Diagrams
Instances
Properties
Used by
Element dt
Annotations
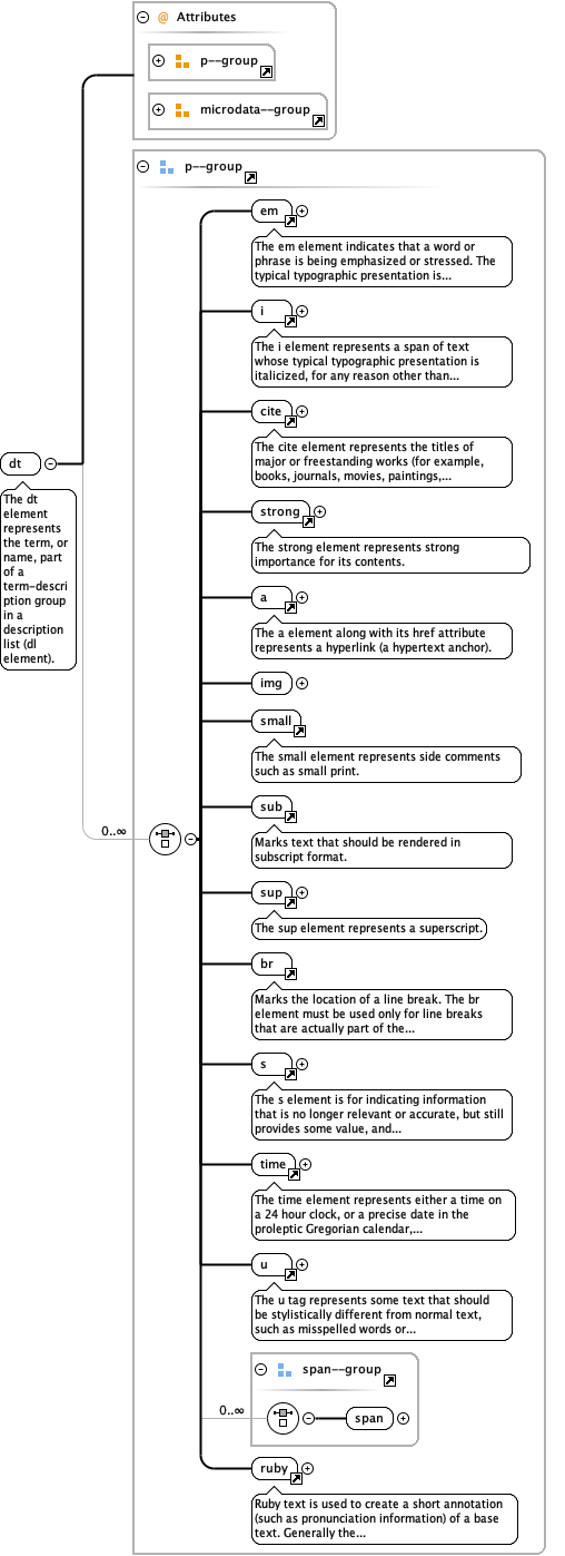
The dt element represents the term, or name, part of a term-description group in a description list (dl element).
Diagram
Diagram attributes_xsd_Attribute_Group_p--group.tmp#NO_NAMESPACE_p--group attributes_xsd_Attribute_Group_microdata--group.tmp#microdata--group phrasing_xsd_Element_em.tmp#em phrasing_xsd_Element_i.tmp#i phrasing_xsd_Element_cite.tmp#cite phrasing_xsd_Element_strong.tmp#strong phrasing_xsd_Element_a.tmp#a phrasing_xsd_Element_Group_p--group.tmp#p--group_img phrasing_xsd_Element_small.tmp#small phrasing_xsd_Element_sub.tmp#sub phrasing_xsd_Element_sup.tmp#sup phrasing_xsd_Element_br.tmp#br phrasing_xsd_Element_s.tmp#s phrasing_xsd_Element_time.tmp#time phrasing_xsd_Element_u.tmp#u phrasing_xsd_Element_Group_span--group.tmp#span--group_span phrasing_xsd_Element_Group_span--group.tmp#span--group phrasing_xsd_Element_ruby.tmp#ruby phrasing_xsd_Element_Group_p--group.tmp#p--group
Properties
content complex
mixed true
Used by
Element dl
Children a, br, cite, em, i, img, ruby, s, small, span, strong, sub, sup, time, u
Instance
<dt data-aid="" data-audience="" data-deprecate-style="" data-display-instructions="" data-translation-instructions="" id="" itemprop="" itemscope="" itemtype="">
  <em itemprop="" itemscope="" itemtype="">{1,1}</em>
  <i itemprop="" itemscope="" itemtype="">{1,1}</i>
  <cite itemprop="" itemscope="" itemtype="">{1,1}</cite>
  <strong itemprop="" itemscope="" itemtype="">{1,1}</strong>
  <a class="" itemprop="" itemscope="" itemtype="">{1,1}</a>
  <img alt="" class="" data-deprecate-style="" data-deprecate-web-url="" itemprop="" itemscope="" itemtype="" src="">{1,1}</img>
  <small>{1,1}</small>
  <sub>{1,1}</sub>
  <sup class="">{1,1}</sup>
  <br>{1,1}</br>
  <s>{1,1}</s>
  <time datetime="" itemprop="" itemscope="" itemtype="">{1,1}</time>
  <u class="" itemprop="" itemscope="" itemtype="">{1,1}</u>
  <span class="" data-translation-instructions="" itemprop="" itemscope="" itemtype="">{1,1}</span>
  <ruby>{1,1}</ruby>
</dt>
Attributes
QName Type Use Annotation
data-aid xs:string required
The data-aid attribute specifies its element's annotation unique identifier.
data-audience restriction of xs:string optional
This attribute is used to identify content that is intended for a particular audience.
data-deprecate-style restriction of xs:string optional
During the digital production process for ldsXML there was style information added downstream. During the schemas development the working group has explicitly chosen not to add style information to the content, instead they are relying on semantic based values. This attribute will temporarily store those values. The reason for doing this it keep these values close at hand for a season just in case we need it during the migration period. It is intended to be deprecated from the content and the schema as soon as it is prudent.
data-display-instructions restriction of xs:string optional
For use in notifying downstream publishing channels if there is content that is specific for their channel.
data-translation-instructions restriction of xs:string optional
This attribute has a defined list of values, which include definitions that represent instructions for supplying content to translation services. This attribute should only be used if some sort of pre-processing is necessary to support translation of the content.
id id--for-annotatable-content required
itemprop xs:string optional
"property-name" — adds a property to a microdata item. The name of the property can be a word or URL, and the value is the ‘content’ of the element with this attribute.
itemscope restriction of xs:string optional
Defines a group of name-value pair(s), called an item
itemtype xs:anyURI optional
defines the item’s type when used on the same element as itemscope. The itemtype value is a URL that acts as an identifying vocabulary name.