Showing:

Annotations
Attributes
Diagrams
Properties
Used by
Element a / img
Diagram
Diagram attributes_xsd_Attribute_Group_microdata--group.tmp#microdata--group media_xsd_Complex_Type_img--no-id.tmp#img--no-id_class attributes_xsd_Attribute_src.tmp#src attributes_xsd_Attribute_alt.tmp#alt attributes_xsd_Attribute_data-deprecate-web-url.tmp#data-deprecate-web-url attributes_xsd_Attribute_data-deprecate-style.tmp#data-deprecate-style media_xsd_Complex_Type_img--no-id.tmp#img--no-id
Properties
content complex
Attributes
QName Type Use Annotation
alt xs:string required
Text that is provided for display, generally in lieu of an image.
class union of(float, icon, headshot) optional
data-deprecate-style restriction of xs:string optional
During the digital production process for ldsXML there was style information added downstream. During the schemas development the working group has explicitly chosen not to add style information to the content, instead they are relying on semantic based values. This attribute will temporarily store those values. The reason for doing this it keep these values close at hand for a season just in case we need it during the migration period. It is intended to be deprecated from the content and the schema as soon as it is prudent.
data-deprecate-web-url restriction of xs:string optional
During the migration of content from ldsXML to (x)HTML5 we sometimes had both a mediaID and a webURL on an image tag, when this happened we have chosen to use the mediaID as the value for the @src and we stored the webURL in this attribute. The reason for doing this it keep this value close at hand for a season just in case we need it during the migration period. It is intended to be deprecated from the content and the schema as soon as it is prudent.
itemprop xs:string optional
"property-name" — adds a property to a microdata item. The name of the property can be a word or URL, and the value is the ‘content’ of the element with this attribute.
itemscope restriction of xs:string optional
Defines a group of name-value pair(s), called an item
itemtype xs:anyURI optional
defines the item’s type when used on the same element as itemscope. The itemtype value is a URL that acts as an identifying vocabulary name.
src restriction of xs:string required
The src attribute must contain a valid non-empty URL potentially surrounded by spaces referencing a non-interactive, optionally animated, image resource that is neither paged nor scripted.
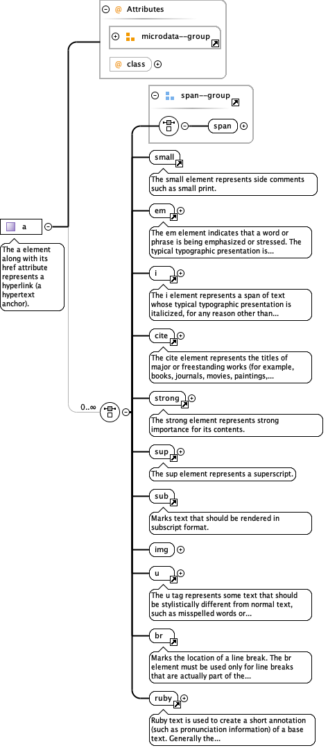
Complex Type a
Annotations
The a element along with its href attribute represents a hyperlink (a hypertext anchor).
Diagram
Diagram attributes_xsd_Attribute_Group_microdata--group.tmp#microdata--group phrasing_xsd_Complex_Type_a.tmp#NO_NAMESPACE_a_class phrasing_xsd_Element_Group_span--group.tmp#span--group_span phrasing_xsd_Element_Group_span--group.tmp#span--group phrasing_xsd_Element_small.tmp#small phrasing_xsd_Element_em.tmp#em phrasing_xsd_Element_i.tmp#i phrasing_xsd_Element_cite.tmp#cite phrasing_xsd_Element_strong.tmp#strong phrasing_xsd_Element_sup.tmp#sup phrasing_xsd_Element_sub.tmp#sub phrasing_xsd_Complex_Type_a.tmp#NO_NAMESPACE_a_img phrasing_xsd_Element_u.tmp#u phrasing_xsd_Element_br.tmp#br phrasing_xsd_Element_ruby.tmp#ruby
Properties
mixed true
Used by
Element a
Complex Types a.href, a.legacy-cross-ref
Children br, cite, em, i, img, ruby, small, span, strong, sub, sup, u
Attributes
QName Type Use Annotation
class union of(scripture-ref, cross-ref, study-note-ref, note-ref, legacy-cross-ref) optional
itemprop xs:string optional
"property-name" — adds a property to a microdata item. The name of the property can be a word or URL, and the value is the ‘content’ of the element with this attribute.
itemscope restriction of xs:string optional
Defines a group of name-value pair(s), called an item
itemtype xs:anyURI optional
defines the item’s type when used on the same element as itemscope. The itemtype value is a URL that acts as an identifying vocabulary name.
Attribute a / @class
Properties
use optional
Used by
Complex Type a